La inteligencia artificial ha revolucionado la manera en que los creativos generan contenido visual, ofreciendo herramientas cada vez más potentes y accesibles. En esta ocasión, exploraremos cómo generar y personalizar imágenes con IA por medio de Comfy UI.

Características principales de Comfy UI
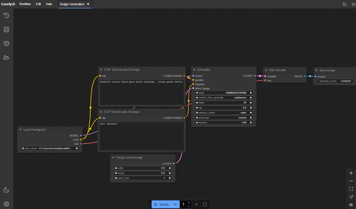
Una de sus mayores fortalezas es su sistema de flujo de trabajo basado en gráficos, que permite organizar los distintos pasos de la generación de imágenes como nodos interconectados.
Otra característica clave es su compatibilidad con múltiples sistemas operativos, incluyendo Windows, Linux y macOS, además de su soporte tanto para tarjetas gráficas NVIDIA como AMD. Esto asegura que profesionales y entusiastas puedan trabajar con ComfyUI independientemente de su plataforma de hardware.
Además, la posibilidad de aprovechar la aceleración por GPU convierte a esta herramienta en una gran aliada para quienes necesitan resultados rápidos y de alta calidad, como ocurre en ámbitos como la publicidad, el diseño gráfico o la creación de arte conceptual.

ComfyUI: pasos a seguir
Descarga e instala
Primero, visita el repositorio oficial de ComfyUI en GitHub. Descarga la versión compatible con tu sistema operativo (Windows, Linux o macOS). Sigue las instrucciones de instalación que aparecen en el repositorio para configurar correctamente la herramienta en tu ordenador.
Ajusta el modelo
Una vez instalada, abre ComfyUI y carga un modelo preentrenado de Stable Diffusion o de otro generador compatible. Explora la opción de añadir componentes como VAE o LoRA para ampliar las posibilidades creativas de tus proyectos. Organiza los nodos de trabajo para estructurar tu flujo de creación de manera lógica y eficiente.
Crea y realiza ajustes
Introduce tus prompts o descripciones textuales que servirán como base para la generación de la imagen. Luego, ajusta parámetros como resolución, estilo artístico, colores o detalles específicos para personalizar el resultado.
Aprovecha el sistema basado en gráficos para reutilizar elementos del flujo de trabajo que no hayan cambiado, lo que reducirá el tiempo de procesamiento. Visualiza el resultado y realiza nuevas modificaciones si es necesario hasta alcanzar la imagen deseada.
Ahora ya sabes cómo generar y personalizar imágenes con IA por medio de Comfy UI. Su enfoque gráfico y modular permite experimentar sin límites, adaptando cada paso del proceso a las necesidades creativas del usuario.
Vía YesChat.ai






